赛博跑步教程
叠甲在前
本文未使用任何AICG内容。
本文内容仅做安卓开发技术学习参考,请勿使用本教程资源进行非法用途。
禁止贩卖、二次销售、再分享本文所涉及资源文件。
参考:
11.23补充
B站原教程BV1aAWBzME4q被下架哩(悲)
前言
华科大体育是创高体育的换皮版本,本教程也适用于创高体育不过拍版本。主包电脑因不明原因无法使用原教程的雷电9模拟器,所以选用了mumu模拟器,理论上其他模拟器也可以,本教程就拿mumu模拟器做演示。
步骤
1. 模拟器下载
前往mumu模拟器官网下载对应版本程序,本地安装。
2. 模拟器配置
mumu模拟器默认开机自启动,记得关闭。
安装好mumu模拟器后打开,选择 [新建设备], 点击 [创建] 完成设备虚拟机的创建。

进入虚拟机设置,进入 [磁盘] 标签页,修改磁盘共享到 可写系统盘;
进入 [其他] 标签页,开启Root权限


返回设备列表,点击启动刚刚创建的虚拟机。
3. 软件安装
下载软件包。
在电脑解压程序包,将里面的Apps拖到虚拟机窗口中,即可开始自动安装。


4. 环境搭建
这个步骤的作用是获取Root权限控制以修改虚拟定位、对软件隐藏应用列表(创高会检测虚拟定位软件)
打开Magisk终端下载Magisk脚本
输入m,回车确认,输入Y确认安装。看到权限弹窗,请永久授予权限(教程后面的所有权限框请照做)
给予权限后输入1,回车确认。
输入a,回车确认,选择稳定版。
输入1,回车确认,选择安装到系统目录。
显示Installation ended. Press Enter to continue,即为下载完成。
注意:
若此时报错,请检查在模拟器配置中是否正确设置了磁盘。
可在上方标签页关闭该应用,重启设备。
点击模拟器上方的三个点,选择 [更多工具],找到 [电脑端共享文件夹],打开。

将刚刚解压的配套软件中的LSPosed-v1.8.5-6649-zygisk-release.zip复制进MuMu共享文件夹\Pictures中。
打开Magisk,确保如图。

如果是这种情况,显示Magisk未安装说明刚刚你没有重启设备,重启后应该和上图一致。
点击右上角 [设置],下拖找到Zygisk,启动,重启设备。
点击下方 [模块],选择从 [从本地安装]。
找到刚刚放在Pictures文件夹的LSPosed-v1.8.5-6649-zygisk-release.zip压缩包,安装完成后即可重启设备。
打开LSPosed。

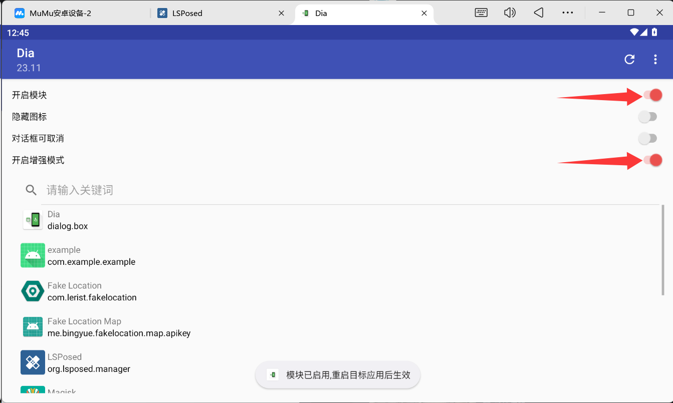
点击左边的 [模块],按图分别配置这3个模块。



完成启动后,进入Dia的设置页面。
请按图片步骤操作。





完成后,重启设备。
3. 虚拟定位配置
打开Fake Location。
按步骤操作,记得及时授权。




点击 [路线模拟],找到目标地点,自己画一个路径,保存返回。

按需设置循环轮次。
设置速度、步频。
点击启用模拟,前往授权。

配置完成。
此时便可开启华中大体育进行赛博校园跑。
小技巧
1.先启动FakeLocation路线模拟
2.回到华科大体育点击开始运动(此时大概率不会改变位置)
3.回到FakeLocation关闭模拟,再开启模拟
4.来到华科大体育发现位置成功发生改变